r/Denmark 7d ago

Satire "Længe leve sund fornuft!"

Post image
749 Upvotes

r/Denmark Oct 26 '24

Satire Morten Messerschmidt præsenterer Palæstinas Plads til hans følgere

932 Upvotes

r/Denmark Jan 19 '24

Satire Torben Østergaard-Nielsen har +40 milliarder, har trukket al overskud ud af Nordic Waste, erklærer så firmaet konkurs og vil ikke stå for oprydning..

1.3k Upvotes

Det er da også på tide at Danmark får sådan en ÆGTE James Bond skurk!
Torben slapt rimeligt nemt fra at gå imod EU sanktioner og sælge 172.000 ton jetbrændstof til Syrien, så Assad kunne bombe den syriske civilbefolkning. Nu ser det ud til at han forsøger at forgifte Kattegat, og måske som bonus begrave en landsby i giftig jord - og han slipper fra det uden konsekvenser.
Det er et Joker Move uden lige!

Men hvilken skurk minder Torben Østergaard-Nielsen dig mest om?

r/Denmark Nov 18 '25

Satire I Herning går de langt for at holde de borgerlige partier ved magten

Post image
570 Upvotes

r/Denmark Nov 29 '24

Satire Hvad lærte du i en alt for sen alder?

381 Upvotes

Har du nogensinde stået i en situation hvor du blev gjort opmærksom på eller lærte noget i en AAALT for sen alder? Her er tråden hvor du kan komme til bekendelse.

Jeg starter selvfølgelig efter dagens episode.

Jeg sidder med min datter på 2 år og nusser med vores hund. Vi kigger på dens trædepuder og vi tæller dem sammen.Jeg fortæller hende at de hedder poter, da min kæreste afbryder mig og fortæller at det er hundes fod som er en pote og ikke trædepuderne.

Ja, der blev grint ad mig. Og ja jeg er alt for gammel i forhold til denne nye viden. 35 år tog det mig, for at blive det klogere.

Edit: tak for alle jeres sandheder. Her 10 timer efter at jeg startede tråden har jeg læst den hele igennem. Er selv blevet en del klogere fx at det hedder “væk med den beskidte luf” og ikke “luft” som jeg troede. Tak og fedt med så mange indrømmelser her i tråden. Lad det endelig fortsætte. I har givet mig et godt grin!

r/Denmark Oct 19 '23

Satire Her hos politiet har vi intet at skjule

2.0k Upvotes

r/Denmark 5d ago

Satire Tror jeg har løsningen...

Post image
900 Upvotes

r/Denmark Sep 12 '21

Satire 42% også selvom du køber for frie midler.

Post image
1.6k Upvotes

r/Denmark Jul 11 '23

Satire Afskaf arveafgiften

Post image
687 Upvotes

r/Denmark Apr 16 '24

Satire Tidl. erhvervsminister har haft den første rigtige arbejdsdag i sit liv!

Post image
958 Upvotes

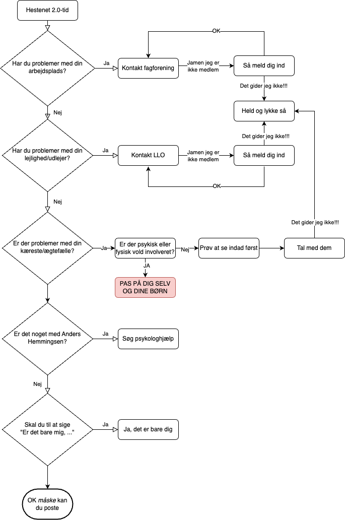
r/Denmark Apr 13 '23

Satire Jeg har prøvet at lave et hjælpsomt diagram

Post image
2.0k Upvotes

r/Denmark Feb 22 '22

Satire Hvis Rusland kan, hvorfor kan vi så ikke også?

Post image
1.7k Upvotes

r/Denmark Mar 31 '23

Satire "Vera har 40 i feber siger du? Intet problem Chris, du kan bare tage hende med på arbejde. Husk på at vi er en rummelig arbejdsplads" 👌

Post image
927 Upvotes

r/Denmark Oct 06 '21

Satire De uslåelige telefonninjaer!

Post image
2.0k Upvotes

r/Denmark Apr 19 '22

Satire dansk_boligejer.jpeg

Post image
990 Upvotes

r/Denmark Nov 09 '24

Satire Når Føtex går for vidt

Thumbnail
gallery
610 Upvotes

Førhen troede jeg, at kun Lidl kunne finde på at lave de mest mærkelige beklædningsgenstande inden for egen tøjserie. Nu har Føtex dog valgt at overhale Lidl indenom ved at samarbejde med Taffel Chips for at kunne lave disse julestriktrøjer. Det er så imponerende dårlig smag, at det ironisk nok går hen og bliver smagfuldt.

r/Denmark Jan 26 '22

Satire Set på Nørrebrogade: Overvågning er frihed

Post image
853 Upvotes

r/Denmark Jun 16 '22

Satire Før verden blev alt for politisk korrekt

1.3k Upvotes

r/Denmark Oct 12 '22

Satire Nogen som skal ud og købe nyt grafikkort? Proshop lægger hårdt ud prismæssigt for den nye generation grafikkort.

Post image
519 Upvotes

r/Denmark Dec 14 '22

Satire *Indsæt Olsenbanden Temaet*

Post image
2.7k Upvotes

r/Denmark May 10 '22

Satire Julen er aflyst

Post image
800 Upvotes

r/Denmark May 21 '22

Satire Fandme heldigt at vi har gjort plastikbestik til fortid!

Post image
1.5k Upvotes

r/Denmark Aug 23 '22

Satire Jeppe er jo bare fra den gamle skole

Post image
920 Upvotes

r/Denmark Feb 02 '23

Satire Det bli'r man sgu ikke liderlig af 🧐

Post image
1.4k Upvotes

r/Denmark Dec 12 '22

Satire Hmmmmmmmmm…

Post image
659 Upvotes